企业实名认证

1.商家用户在喀斯玛平台发起e签宝企业实名认证

1.1商家提前下载并盖章《企业实名认证授权书》

商家用户在资质管理页面下载《企业实名认证授权书》

1.2商家在商家资质页面进行企业实名认证。

当《营业执照》、《申请人身份证复印件》、《企业委托书》审核通过,已准备盖章的《企业实名认证授权书》,可以点击【去认证】

1.3商家可以在电子合同管理页面进行企业实名认证。

当《营业执照》、《申请人身份证复印件》、《企业委托书》审核通过,已准备盖章的《企业实名认证授权书》,可以点击【去认证】

2.在e签宝平台进行企业实名认证

商家在喀斯玛平台点击【去认证】,跳转到到e签宝平台,店铺申请人登录/注册页面。

2.1店铺申请人进行手机验证码登录/注册

商家在登录/注册页面点击获取验证码,获取后输入短信验证码,点击【登录/注册】按钮,验证成功后,跳转到办理人认证页面。

2.2店铺申请人手机号实名认证

办理人认证页面中手机认证的姓名、身份证号、手机号是系统自动带出喀斯玛平台店铺申请人信息,不支持直接在e签宝修改,如果有误请先在喀斯玛平台修改且审核通过后再发起认证。

点击【同意并继续】,e签宝平台进行对三要素进行核验比对,核验通过,自动触发短信认证,验证码核验通过后完成个人实名,自动跳转到组织信息核验页面。

2.3组织信息核验

组织信息核验页面中企业/个体工商户名称、统一信用代码/工商注册号、法人姓名是系统自动带出喀斯玛平台店铺信息,不支持直接在e签宝修改,如果有误请先在喀斯玛平台修改且审核通过后再发起认证。

点击【同意并继续】,企业三要素核验通过后,会跳转到企业对公打款实名认证页面。

2.4 e签宝给贵司对公账户打款实名认证

在对公账号打款认证页面中组织机构名称、企业对公账户是由系统自动带出喀斯玛平台收款账号信息,不支持直接在e签宝修改,如果有误请先在喀斯玛平台修改且审核通过后再发起认证。

开户银行支行名称/12位联行号:输入框可进行模糊匹配。

对公账户信息填写好后,点击【下一步】跳转到打款信息确认页面。

经办人需要完成如下两个操作,两项都核验通过后才可以完成企业实名认证:

(1)上传已盖章的授权书,授权书需要e签宝平台审核,通常5分钟内。

(2) 跟财务核实收到的1元以下随机金额,将该金额回填到该页面,系统自动校验结果。

3. 喀斯玛平台电子合同签署

3.1.喀斯玛平台电子合同签署入口

商家在商家中心【电子合同管理】页面,点击【签署合同】,校验商家认证状态,跳转到合同预览页面。

在合同预览页面,点击【同意签署】跳转到e签宝合同签署页面。

3.2.e签宝电子合同签署页面进行盖章

在签署页面将企业印章拖到对应的签章位置,点击【点击签经办人章】,选择经办人后,点击右上角【提交签署】即可。

点击【提交签署】后,跳转到意愿认证页面,完成短信验证即签署完成。

二、特殊场景操作指引

  1. 店铺申请人发起企业认证,操作完个人认证后企业认证中断,但已经关闭当前认证页面,怎么继续完成认证?

申请人登录喀斯玛商家中心,在商家经营资质或者电子合同页面,可以查看到的e签宝的企业资质认证状态=待查看企业认证状态。点击【去查看】,重新进入中断认证的e签宝认证页面,可以继续完成之前提交的企业认证。

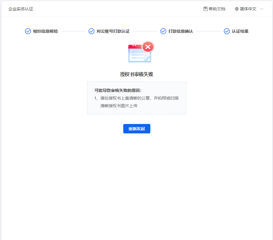
  1. 企业认证操作已完成,打款金额回填已校验正确, e签宝授权书待审核通过,但已经关闭当前认证页面,怎么继续查看审核结果?

申请人登录喀斯玛商家中心,在商家经营资质或者电子合同页面,可以查看到的e签宝的企业资质认证状态=待查看企业认证状态。点击【去查看】,重新进入中断认证的e签宝认证页面,可以查看《e签宝授权书》审核结果,如果审核不通过,可以在该页面重新发起申请。

3.店铺申请人进行合同签署,提交签署时提示需要管理员审批,申请人不想管理员每次审批,想要自己能够盖章签署怎么办?

店铺申请人可以联系页面提示的管理员。

企业管理员登录e签宝官网,切换到对应企业空间,左侧菜单栏点击【印章】,选择对应的企业印章或法定代表人印章,点击授权。

授权内容填写好后,点击确定,跳转到印章授权签署页面,管理员可以直接扫码刷脸完成授权,或者点击“立即前往签署”,完成电子印章授权书签署即可。

4.店铺申请人进行合同签署没有企业印章的使用权限在提交签署后,会给企业管理员发送用印审批申请,管理员同意后,才会最终签署成功。管理员如何操作?

4.1管理员登录e签宝官网,左侧菜单【审批】-【审批任务】-【待我审批】里边查找待审批的合同。

消息中心中查看是否有待审批通知,因为部分对接产品没有将审批消息同步到官网审批管理下。

4.2选择需要同意用印的审批流程,点击【同意】

或者点击详情进入到合同详情页,核对合同内容无误后,点击【同意用印】

5.店铺申请人进行合同签署,提交签署时提示需要管理员审批,管理员联系不上,该如何操作?

如果企业管理员离职或者联系不上,线上无法完成企业管理员转授,这时候需要变更企业管理员,可以通过企业账号找回的方式,新的经办人重新完成企业实名认证后,即可成为新的企业管理员,默认有签署合同的权限,返回电子合同页面,签署合同,不会触发审批。

5.1企业账号找回

新管理员登录e签宝官网,页面上方下拉企业空间列表中点击【找回企业】

或者点击首页右上方【全部企业】,全部企业页面更多中选择【找回企业】

输入企业统一信用代码,如果需要失效原有企业印章授权记录,可以勾选“原企业印章授权记录失效”,点击【下一步】

跳转到企业实名认证页,根据页面提示完成企业实名认证即可。

results matching ""

    No results matching ""